-
F110 config check listSAP FI 2013. 5. 22. 10:17반응형
F110 config check list
Forum url : http://scn.sap.com/thread/3362136check out this link http://scn.sap.com/thread/2016538
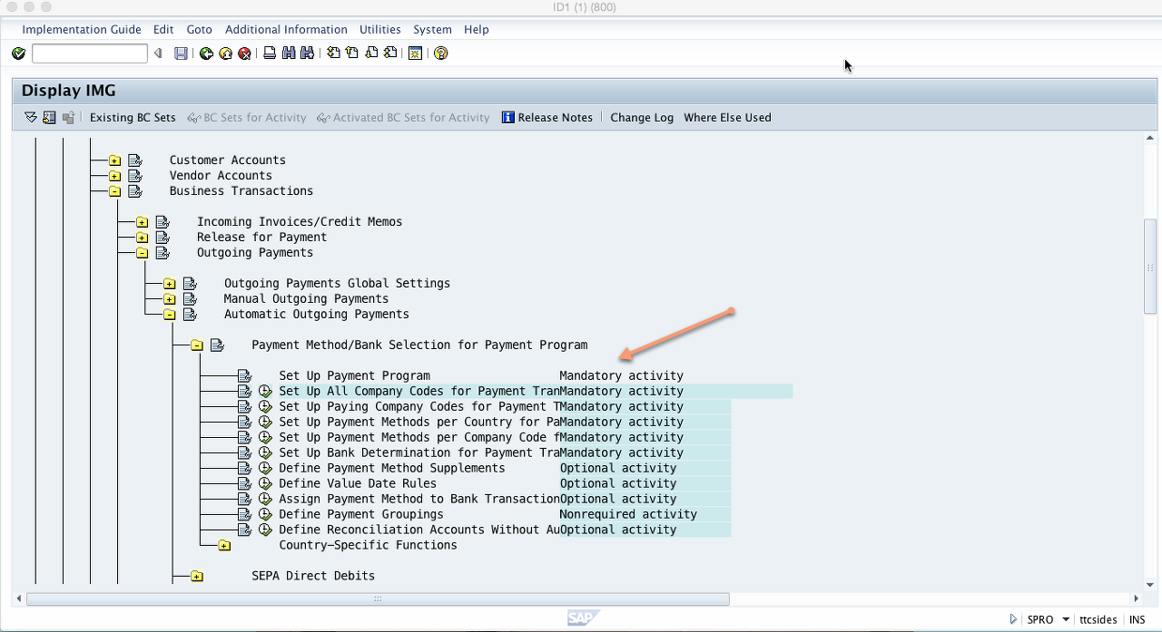
A.- Assignment with house bank and a payment method.
Please go to Tcd:FBZP -> Bank determination
1) Choose company code
2) Ranking order : Make sure you have currency + payment method
assigned for house bank you intend to use.
3) Bank accounts : Make sure that you have payment method assigned
for currency /house bank/accountID/Bank subaccount.
4) Available amounts : Make sure that 'available for outgoing paymen
is filled for house bank/account ID from (3) and currency.
230422 추가
FBZP 관련 Config Manual

출처: https://erproof.com/fi/free-training/sap-payment-program-configuration/
https://erproof.com/fi/free-training/sap-payment-program-configuration/SAP Payment Program Configuration Tutorial - Free SAP FI Training
Welcome to the tutorial about SAP Payment Program Configuration. This tutorial is part of SAP FI training. Learn how to perform configuration of SAP payment program in six steps with screenshots and explanations. This tutorial is going to focus on SAP pa
erproof.com
요즘 플젝은 FI-A/P 부분과 TR 펌뱅킹 부분이 F110 실행 R&R 관련해서 자꾸 부딪치는듯.. 예전 현업때는 A/P담당이 F110으로 지급제안 하고 제안내용과 증빙을 자금팀으로 넘기면 자금팀에서 지급처리 완료후 지급증빙 리턴하면 다시 A/P담당이 Payment run 돌려서 지급회계처리 했는데.. 요즘은 자금팀에서 F110돌려서 지급제안에 회계처리까지 하는 사이트도 종종 있으니..
'SAP FI' 카테고리의 다른 글
LIV Miro tax code (0) 2013.05.22 Vendor Down Payment Clearing: F-54 or F-44 (0) 2013.05.09 FI Summarization for SD document (AFS, grid level, schedule line) (2) 2013.04.08